Caso Práctico: Complemento de Comercio Exterior 1.1 con CFDI 4.0
×
Menú
01-(Envío de mercancías facturadas con anterioridad)
 
 
Al generar un traslado con complemento de comercio exterior, en donde Motivo traslado tiene asignado "01", el RFC del cliente debe tener el valor XEXX010101000.
 
 
Paso
Acción
 
 
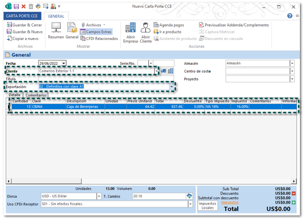
Ingresa a la sección Ventas, dentro de Documentos selecciona Carta Porte, y haz clic en el botón Nuevo que se encuentra en la pestaña LISTA.
 
 
Selecciona el Cliente, asigna el tipo de Exportación y captura los datos del producto a facturar a nivel detalle del documento.
 
 
Importante
  • Al elegir la Exportación 02 - Definitiva clave A1, es obligatorio incluir el Complemento de comercio exterior, para emitir el comprobante.
  • Las columnas: Descuento, Tipo Impuesto e Impuesto, no tienen funcionalidad alguna dentro de este tipo de documento (Traslado).
 
 
 
Dentro del Detalle dirígete hasta las últimas columnas Cantidad Aduana y Número Serie, por medio de la barra de desplazamiento (Scrollbar).
 
 
Haz en el botón Campos Extras, para la asignación de los datos que requiere el complemento de Comercio Exterior 1.1 a nivel del documento.
 
Tipo Operación: Exportación.
           Clave de pedimento: Importación o exportación definitiva (A1).
        Motivo Traslado: Selecciona el motivo de acuerdo al tipo de traslado que realizarás, este campo mostrará el listado de motivos de acuerdo con lo indicado por el SAT.
Número Exportador Confiable: Captúralo únicamente cuando se cuente con uno y se tengan un país de la unión europea para el receptor y/o destinatario.
 
Importante
Los campos en color Rosa indica que su captura es obligatoria, en algunos de ellos los datos son condicionales de acuerdo con lo indicado por el Estándar de comercio exterior11​​.
 
 
En el campo Propietario y Destinatario se mostrará el listado de todas empresas dadas de alta en el sistema.
 
 
 
Podrás seleccionar hasta tres Propietarios, los cuales se mostrarán de la siguiente manera:
 
Al seleccionar el Propietario, mostrará el campo para seleccionar el Propietario 2, y al seleccionar el Propietario 2 mostrará el campo para seleccionar el Propietario 3.
 
Cuando se trata de un documento de tipo Traslado (Carta Porte), sólo será posible registrar un Destinatario, aun cuando se muestren campos adicionales para este dato; esto de acuerdo con el Estándar de comercio exterior11​​.
 
 
Haz clic en el botón Previsualizar Addenda/Compelemento, una vez capturada la información correspondiente en el documento de factura. Para visualizar la información del complemento en formato XML antes de realizar el timbrado.
 
 
Se mostrará una ventana en la que podrás visualizar los datos que conforman el complemento de comercio exterior 1.1.
 
 
Haz clic en CFDI Relacionados, selecciona el tipo de relación 05 - Traslados de mercancías facturados previamente y selecciona la factura que se facturo previamente para que se pueda registrar el UUID.
 
Al no realizar dicha relación, se mostrará el siguiente mensaje: "X Carta Porte ID46: CCE117 - El atributo cfdi:FolioFiscalOrig se debe registrar si el valor de cce11:ComercioExterior:MotivoTraslado es "01". - No hay detalle de error"
 
 
Guarda y timbra el documento.
 
 
Dentro del XML podrás validar que el TipoDeComprobante es Traslado, el nodo CfdiRelacionados con el tipo de relación 05 y dentro del nodo del complemento se muestra el atributo MotivoTraslado = 01.
Para el uso de Carta Porte con el Complemento de Comercio Exterior 1.1 se agrega el formato Modelo_CFDI_CartaPorte_CCE11.htm que se encuentra en la ruta en la ruta: C:\Compac\ComercialSP\Formatos.
 
En el que podrás identificar la información Tipo de comprobante, Detalle del complemento a nivel movimiento, información de CFDI Relacionado, el Detalle del Complemento Comercio Exterior, Información del Propietario y del Destinatario, que hace referencia a la información capturada en los campos Extras del Documento.
 
Recuerda
Para utilizar el Formato: Modelo_CFDI_CartaPorte_CCE11.htm en la representación impresa de los documentos, debes configurarlo en el concepto utilizado desde la pestaña GENERAL en el botón Formatos.