Caso Práctico: Cómo configurar el Complemento Carta Porte en CONTPAQi® Comercial Start/Pro
×
Menú
Traslado de mercancía por Intermediario
 
 
La empresa Logistics SA de CV se dedica a proveer servicios de logística y/o trasporte a las empresas que requieren trasladar mercancía a sus clientes y no pueden realizarlo por sus propios medios.
 
La empresa Comercializadora SA de CV le solicita un servicio de transporte de mercancía, por lo que la empresa Logistics SA de CV le genera y timbra un documento de Facturas Cliente (Ingreso) por el servicio proporcionado.
 
Importante:
 
El comprobante CFDI de Ingresos generado no debe incluir el Complemento Carta Porte, por lo que para poder emitirlo el cliente no debe tener el complemento configurado desde su respectivo catálogo.
 
 
Posteriormente la empresa Logistics SA de CV debe generar y timbrar un documento de Carta Porte (Traslado)  en el que se incluya el servicio por el traslado de la mercancía con el Complemento  Carta Porte.
 
 
Importante:
 
En este caso debes tener registrada la información que se requiere para el uso del complemento en los siguientes catálogos:
 
  • Cliente, con complemento asignado.
  • Producto y/o Servicio.
  • Remitente (Catálogo de Empresas): capturar solo si el RFC emisor es diferente del RFC del remitente.
  • Destinatario (Catálogo de Empresas), capturar solo si el RFC emisor es diferente del RFC del destinatario.
  • Vehículo y  Contacto (Operador).
 
 
A continuación, te mostramos los pasos para generar el documento de Traslado:
 
Paso
Acción
 
 
Dentro del documento Carta Porte captura los datos de encabezado; posteriormente haz clic en el botón Addenda.
 
 
Se mostrará la siguiente ventana, para que puedas captura la información del complemento a nivel de documento, para este ejemplo se trata de traslado nacional.
 
  • Elige No en el campo Transporte internacional, y el campo Entrada o salida de mercancía debe tener el valor No aplica.
  • Captura Distancia recorrida en km.
  • En este caso no asignaremos Remitente ya que es el mismo que el emisor del CFDI.
  • Captura la Fecha/hora salida, y la Fecha/hora llegada, con el formato: yyyy-mm-ddThh:mm:ss. Ejemplo: 2021-08-14T23:00:00.
  • Elige el Destinatario.
  • Selecciona el Autotransporte y el Remolque, así como el Operador.
  • En este caso el emisor del CFDI es el Propietario del transporte y el Arrendatario, así que no se asignaremos estos datos.
 
Una vez capturada la información, haz clic en Aceptar.
 
 
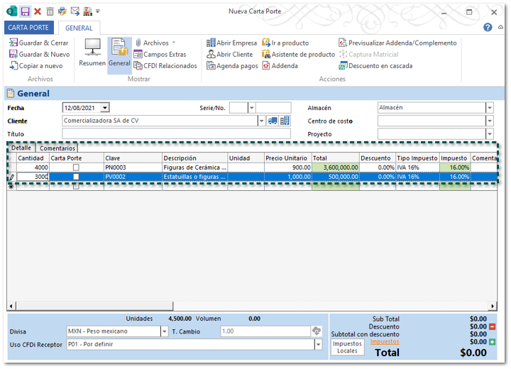
Captura los movimientos de los productos que se trasladarán con su cantidad y precio.
 
 
El documento cuenta con la columna Carta Porte, por default se muestra deshabilitada en todos los movimientos, y deberás habilitar los movimientos cuando se trate de los productos que serán transportados por el servicio del intermediario, de esta forma se incluirán dentro del apartado del Complemento carta Porte.
 
 
Nota:
 
En caso de que el documento cuente con un servicio registrado esta columna debe permanecer deshabilitada, ya que este se incluirá a nivel concepto del CFDI y no dentro del apartado del Complemento Carta Porte.
 
 
 
 
Desplázate hasta las últimas columnas por medio de la barra de desplazamiento (Scrollbar), posiciónate en el campo Addenda, y haz clic en el botón de los tres puntos.
 
 
Se mostrará la siguiente ventana, en la que deberás capturar la información del complemento según corresponda, posteriormente haz clic en el botón Aceptar.
 
Realiza el paso 5 y 6 por cada producto de los movimientos del documento.
 
 
Importante:
 
Cuando el producto no esté configurado para el uso de pedimento, y se trate de un traslado nacional, no debe capturarse el UUID comercio exterior.
 
 
 
 
Una vez capturada la información del complemento, haz clic en el botón Previsualizar Addenda/Compelemento.
Se mostrará la siguiente ventana para que puedas visualizar la información del complemento en formato XML, antes de realizar el timbrado.
 
 
 
Guarda los cambios y timbra el documento.
 
 
¡Listo!, el documento de Traslado (Carta Porte) con complemento Carta Porte fue generado y timbrado .