Carta Porte 3.0 tipo Traslado con "Autotransporte" y Complemento Comercio Exterior 1.1
 
Marco Legal
De acuerdo a la guía de llenado del Complemento Comercio Exterior versión 1.1, en el campo RFC, se debe incluir la clave del Registro Federal de Contribuyentes siempre que se encuentre en la lista de RFC inscritos no cancelados del SAT (l_RFC) o la clave genérica para residentes en el extranjero (XEXX010101000) que contempla la RMF vigente, dado que el receptor del comprobante puede que sea un residente en el extranjero.  
  •  Si en el campo TipoDeComprobante se registra el valor "T” (Traslado) y en el campo “MotivoTraslado” se registra el valor "02" (Reubicación de mercancías propias), entonces este campo puede tener el mismo RFC del emisor del comprobante, el cual debe estar registrado en la lista de RFC (l_RFC) inscritos no cancelados del SAT, o el valor "XEXX010101000".
  •  Si el campo “TipoDeComprobante” tiene el valor “T” y se incorpora el complemento Carta Porte, entonces este atributo debe tener el mismo valor que el campo “Rfc” del nodo “Emisor”.
 
Configuración
En este ejemplo, se asignará el medio de transporte "Autotransporte" en el proceso para la captura del complemento Carta Porte versión 3.0, generando un documento de tipo Traslado con "Complemento Comercio Exterior 1.1".
 
 
Paso
Acción
 
 
Primero, asigna el Complemento Comercio Exterior 1.1 a tú "cliente":
 
 
 
 
Para este ejemplo, utilizaremos un documento de; "factura", haz clic en el botón Opciones, y elige Carta Porte 3.0:
 
 
 
Se abrirá la ventana "Carta Porte", donde tendrás que capturar la información para el Complemento Carta Porte 3.0.
 
En la pestaña Generales, elige "Sí" en el campo Transporte internacional del apartado "Carta Porte", y llena la información:
 
 
 
 
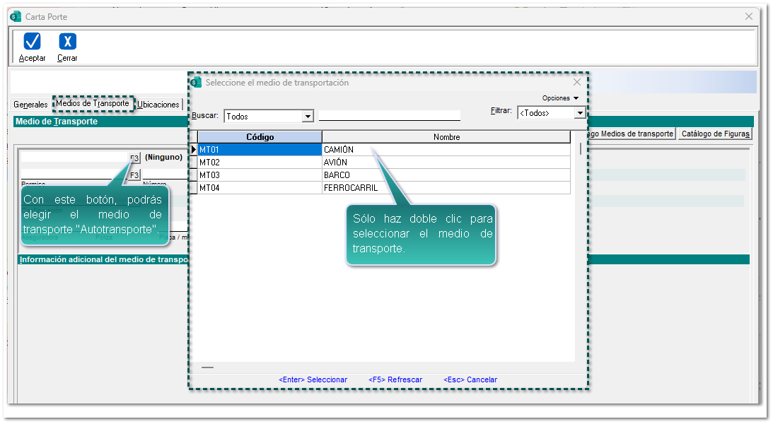
Desde la pestaña Medios de Transporte, elige a través del botón <F3> un tipo de medio de transporte "Autotransporte".
 
Para este ejemplo, elegiremos "Camión":
 
 
Verifica que la información del transporte se muestra automáticamente, y captura los datos faltantes de acuerdo al medio de transportación seleccionado.
 
 
Después de seleccionar el transporte, se habilitarán campos de captura en la sección Información adicional del medio de transporte seleccionado, y llena los datos correspondientes.
 
 
En el apartado Figuras de transporte elige al "Operador".
 
 
 
 
 
Dirígete a la pestaña Ubicaciones.
Para este ejemplo, se asignó el medio de transporte "Autotransporte", por lo que, se mostrará el campo de captura Total distancia recorrida.
 
 
Importante
 
El campo Total distancia recorrida es acumulativa de acuerdo a las ubicaciones registradas, y podrá ser modificable manualmente, sólo se mostrará cuando se seleccione el medio de transporte "Ferroviario" o "Autotransporte", por lo que se registrará en kilómetros de la distancia recorrida entre la ubicación de origen y la de destino parcial o final, por los distintos medios de transporte que trasladan los bienes y/o mercancías.
 
 
Da clic en el botón Definir Ubicaciones:
 
 
Posteriormente, se abrirá la ventana "Ubicaciones origen y destino de las mercancías" y captura la información correspondiente.
Y haz clic en el botón Finalizar.
 
 
 
Podrás visualizar la ruta de los diferentes destinos para la recolección / entrega de mercancía.
 
 
 
 
Dentro de la pestaña Mercancías, llena los datos correspondientes y haz clic en el botón Definir Mercancías.
 
 
Se abrirá la ventana "Definición de las mercancías" para poder llenar la información de las mismas:
 
 
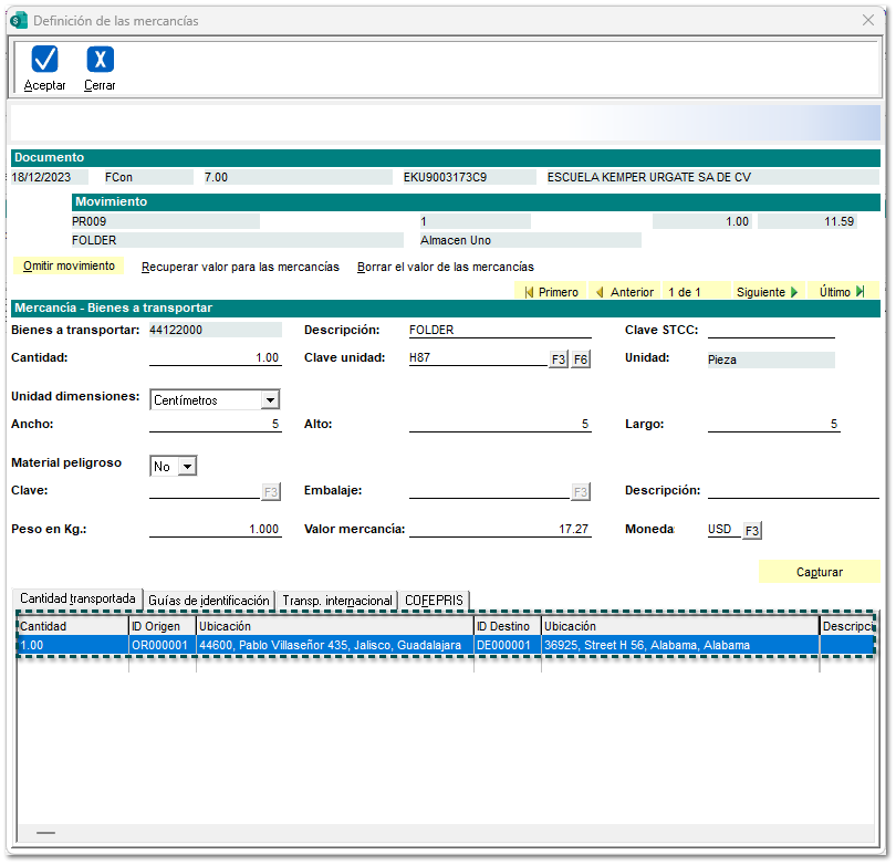
Posiciónate en la pestaña Cantidad transportada y haz clic en el botón Capturar.
 
 
 
Se abrirá la ventana para capturar las mercancías de la pestaña seleccionada.
Al terminar, guarda los cambios y haz clic en el botón Finalizar.
 
 
 
Al finalizar la captura de la ventana anterior, se mostrará la cantidad de los bienes y/o mercancías que se trasladan a través de las distintas ubicaciones.
 
 
Para este ejemplo, para documentos tipo "Traslado", se tendrá que definir las Guías de identificación, haz clic en dicha pestaña y da clic en el botón Capturar:
 
 
Aparecerá la ventana para capturar la información de las guías de identificación, posteriormente, guarda los cambios y haz clic en el botón Finalizar.
 
 
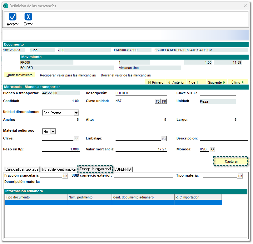
Dirígete a la pestaña Trans. internacional, y da clic en el botón Capturar.
 
 
Recuerda
 
Toma en cuenta que, para este ejemplo, seleccionamos "Sí", en el campo Transporte internacional desde la pestaña Generales dentro del proceso de captura del complemento Carta Porte 3.0, por esta razón, tendremos que capturar información en la pestaña Trasn. internacional la información necesaria del comercio exterior.
 
 
Llena la información aduanera requerida para el trasporte internacional, y posteriormente haz clic en los botones Guardar y Finalizar respectivamente.
 
 
 
Completa la información necesaria que llevará el Complemento Comercio Exterior 1.1:
 
 
Luego, haz clic en el botón Aceptar.
 
 
 
 
En la pestaña Generar documento, selecciona mediante el botón <F3> un concepto para la generación del mismo.
Para este caso, seleccionamos con doble clic el documento de tipo Traslado:
 
 
 
Una vez seleccionado el concepto, elige a través del botón <F3> un Cliente el cual tenga configurado el Complemento Comercio Exterior 1.1.
 
 
 
Por último, haz clic en el botón Aceptar.
 
 
 
 
Se abrirá automáticamente el documento generado, y si lo deseas, podrás verificar los datos registrados en el proceso de captura para el complemento Carta Porte 3.0, para esto, ve a la pestaña 3 Información adicional, sección "REFERENCIA Y OBSERVACIONES":
 
 
Accede a la pestaña 5. Complemento, y llena los datos del Complemento Comercio Exterior 1.1.
 
 
Ingresa a la pestaña 1. Movimientos y en la o las partidas, captura la información requerida para el Complemento Comercio Exterior 1.1:
 
 
Ejemplo XML:
 
 
 
Importante
 
Para que se permita el timbrado correctamente del documento, se deberá especificar la misma dirección tanto del emisor como del receptor.
 
 
 
 
 
 
 
Para mayor información, consulta aquí la Guía de llenado del Complemento Comercio Exterior 1.1.