Caso Práctico: Cómo configurar el Complemento Carta Porte versión 3.0 en los sistemas comerciales de CONTPAQi®
×
Menú
Medio de transporte: "Autotransporte"
 
En este ejemplo, se seleccionará el medio de transporte "Autotransporte" en el proceso para el envío de mercancías del complemento, generando un documento de tipo Ingreso.
 
Paso
Acción
 
 
Dentro de la ventana Carta Porte, pestaña "Generales" agrega un documento. O bien, si ingresaste a la opción "Carta Porte 3.0" desde un documento, se mostrará el documento seleccionado.
 
 
Ve a la sección Carta Porte, y elige "No" en el campo: Transporte internacional.
 
 
Desde el campo Registro del apartado ISTMO, selecciona la opción "No":
 
 
 
 
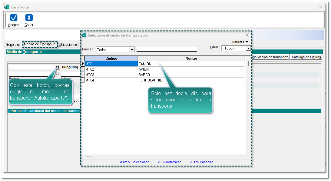
Haz clic en la pestaña Medios de transporte, elige a través del botón <F3> un tipo de medio de transporte "Autotransporte".
 
Para este ejemplo, elegiremos "Camión":
 
 
Verifica que la información del transporte se muestra automáticamente, y captura los datos faltantes de acuerdo al medio de transportación seleccionado.
 
 
Después de seleccionar el transporte, se habilitarán campos de captura en la sección Información adicional del medio de transporte seleccionado, y llena los datos correspondientes.
 
 
En el apartado Figuras de transporte elige al "Operador".
 
 
 
 
Dirígete a la pestaña Ubicaciones.
Para este ejemplo, se asignó el medio de transporte "Autotransporte", por lo que, se mostrará el campo de captura Total distancia recorrida.
 
 
Importante
 
El campo Total distancia recorrida es acumulativa de acuerdo a las ubicaciones registradas, y podrá ser modificable manualmente, sólo se mostrará cuando se seleccione el medio de transporte "Ferroviario" o "Autotransporte", por lo que se registrará en kilómetros de la distancia recorrida entre la ubicación de origen y la de destino parcial o final, por los distintos medios de transporte que trasladan los bienes y/o mercancías.
 
 
Da clic en el botón Definir Ubicaciones:
 
 
Posteriormente, se abrirá la ventana "Ubicaciones origen y destino de las mercancías" y captura la información correspondiente.
Y haz clic en el botón Finalizar.
 
Podrás visualizar la ruta de los diferentes destinos para la recolección / entrega de mercancía.
 
 
 
 
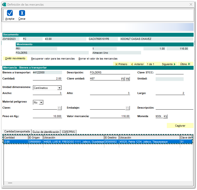
Dentro de la pestaña Mercancías, llena los datos correspondientes y haz clic en el botón Definir Mercancías.
 
 
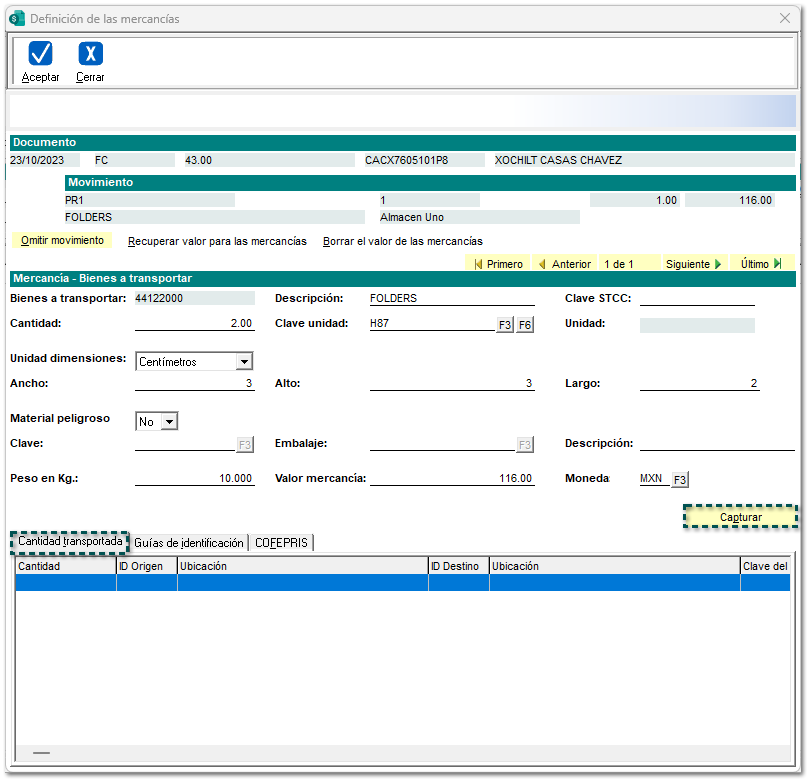
Se abrirá la ventana "Definición de las mercancías" para poder llenar la información de las mismas:
 
 
Posiciónate en la pestaña "Cantidad transportada" y haz clic en el botón Capturar.
 
 
 
Se abrirá la ventana para capturar las mercancías de la pestaña seleccionada.
Al terminar, guarda los cambios y haz clic en el botón Finalizar.
 
 
 
Al finalizar la captura de la ventana anterior, se mostrará la cantidad de los bienes y/o mercancías que se trasladan a través de las distintas ubicaciones.
 
 
Luego, haz clic en el botón Aceptar.
 
 
 
 
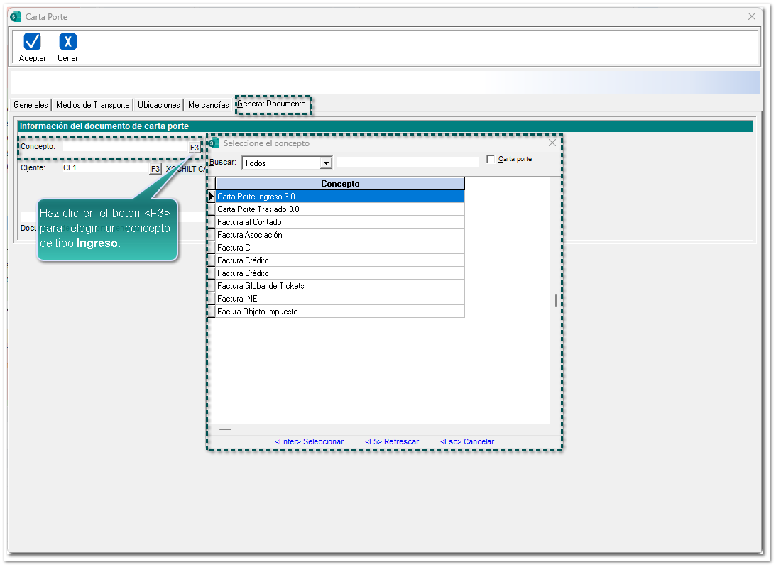
En la pestaña Generar documento, selecciona mediante el botón <F3> un concepto para la generación del mismo.
Para este caso, seleccionamos con doble clic el documento de tipo Ingreso:
 
 
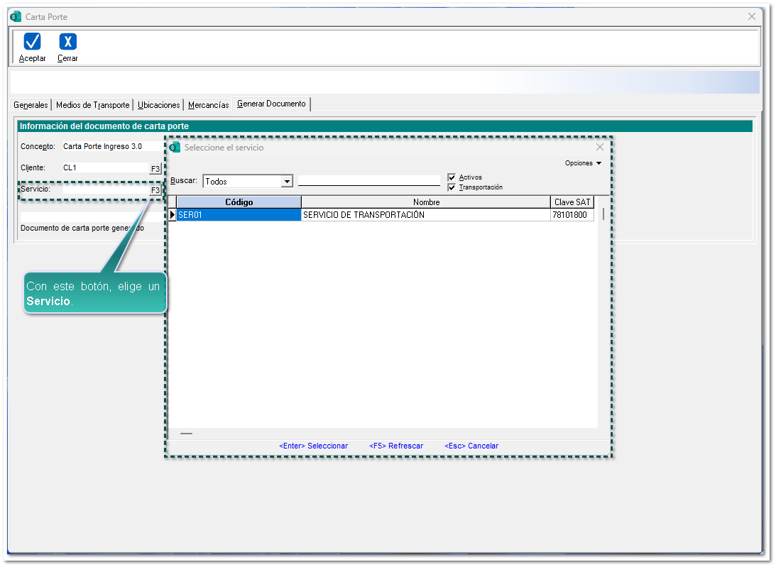
Una vez seleccionado el concepto, elige a través del botón <F3> un Servicio de transportación para el envío de la mercancía.
 
 
 
Nota
 
Al seleccionar un concepto de tipo Ingreso, se mostrará el campo para poder seleccionar un "Servicio".
 
 
Por último, haz clic en el botón Aceptar.
 
 
 
Automáticamente, aparecerá la ventana del documento generado.
 
 
Dentro de la ventana del proceso, se mostrará el documento Carta Porte tipo Ingreso creado.
 
 
 
 
 
Si lo deseas puedes verificar los datos registrados en el proceso de envío de mercancías, para esto, ve a la pestaña 3 Información adicional, sección "REFERENCIA Y OBSERVACIONES":
 
 
 
 
 
Timbra el documento:
 
 
Ejemplo XML:
 
 
Ejemplo PDF, con la plantilla "Carta_Porte_CFDI_v3_Ingreso_Autotransporte.rdl"