Caso Práctico: Cómo configurar el Complemento Carta Porte versión 3.0 en los sistemas comerciales de CONTPAQi®
×
Menú
Traslado de mercancía por Intermediario
 
 
La empresa Logistics se dedica a proveer servicios de logística y/o transporte a las empresas que requieren trasladar mercancía a sus clientes y no pueden realizarlo por sus propios medios.
 
La empresa Comercializadora le solicita un servicio de Logística (Maniobras terrestres), por lo que la empresa Logistics le genera y timbra un documento de Facturas Cliente (Ingreso) por el servicio proporcionado.
 
Importante
 
El comprobante CFDI de Ingresos generado no debe incluir el Complemento Carta Porte, por lo que para poder emitirlo el cliente no debe tener el complemento configurado desde su respectivo catálogo.
 
 
Posteriormente la empresa Logistics debe generar y timbrar un documento de Carta Porte (Traslado), por el traslado de la mercancía con el Complemento Carta Porte.
 
Importante
 
En este caso debes tener registrada la información que se requiere para el uso del complemento en los siguientes catálogos:
 
  • Empresa emisora (Logistics) registrada cómo cliente, con complemento asignado.
  • Producto y/o Servicio.
  • Remitente y su ubicación (Empresa emisora del documento de traslado)
  • Destinatario y su ubicación (Empresa del cliente que adquirió la mercancía)
  • Vehículo y Operador (Empleado/Contacto). El comprobante CFDI de Ingresos generado no debe incluir el Complemento Carta Porte, por lo que para poder emitirlo el cliente no debe tener el complemento configurado desde su respectivo catálogo.
     
 
 
A continuación, te mostramos los pasos para generar el documento de Transporte tomando en cuenta los conceptos incluidos dentro de documento XML.
 
Consideraciones
 
  • No es necesario que el XML contenga el complemento carta porte 3.0, puede ser un CFDI de Ingreso o Traslado, ya que sólo se obtendrán los movimientos del XML.
     
  • Si los productos registrados en el XML no se encuentran dentro del catálogo de la empresa, se registrarán en automático.
     
 
 
Paso
Acción
 
 
Ve a la sección Ventas elige Transporte V3 y haz clic en el botón Nuevo que se encuentra en la pestaña LISTA.
 
 
Haz clic en el botón Importar XML.
 
 
Se mostrará la ventana del explorador de Windows, ve a la ruta en la que tienes el XML que deseas importar, selecciónalo y haz clic en el botón Abrir.
 
 
Dentro de Mercancías se mostrarán todos los nodos de concepto que incluye el XML.
 
Recuerda
 
Por medio del botón Errores puedes validar en que apartados existen información faltante para la generación del complemento Carta Porte.
 
 
 
Si lo deseas podrás abrir los movimientos y verificar a información y realizar adecuaciones.
El peso que es un dato que no se encuentra en los movimientos de la mercancía, haz doble clic en la flecha del movimiento.
 
Se mostrará la ventana en la que podrás asignar el peso al movimiento, si lo deseas puedes hacer modificaciones, sólo considera que si se realizan en los datos del producto se actualizarán en el catálogo de Productos; posteriormente haz clic en Aceptar.
 
Notas
 
  • Realiza este proceso por cada movimiento del documento.
     
  • Si alguno de los movimientos no aplica para el documento, selecciónalo y presiona la tecla Suprimir.
     
  • Recuerda que, si tu producto aplica para COFEPRIS, podrás capturar la información en la pestaña correspondiente.
 
 
 
 
El documento sólo registra los movimientos de acuerdo al XML, por lo que deberás asignar la información de:
 
  • Sección General, y si el servicio es de logística o no.
Recuerda
 
El campo Servicio logística solo se mostrará cuando la vía sea Autotransporte.
 
 
  • Ubicaciones Origen y Destino; recuerda que puedes elegir más de una ubicación destino para el mismo cliente.
     
  • Vía de transporte y su información particular, ejemplo Autotransporte.
 
  • Figura de transporte.
 
  • En caso de que el transporte aplique para ISTMO, deberás realizar la configuración que corresponda.
Importante
 
Los campos Polo origen y Polo destino son obligatorios para el timbrado del documento.
 
 
Para este ejemplo no aplica así que lo dejamos en No.
 
 
Finalmente guarda y timbra el documento.
Si no relacionaste el documento Carta Porte (Traslado), se mostrará la siguiente ventana, elige No, selecciona Quiero crear un nuevo documento de tipo Traslado; posteriormente haz clic en Aceptar.
 
 
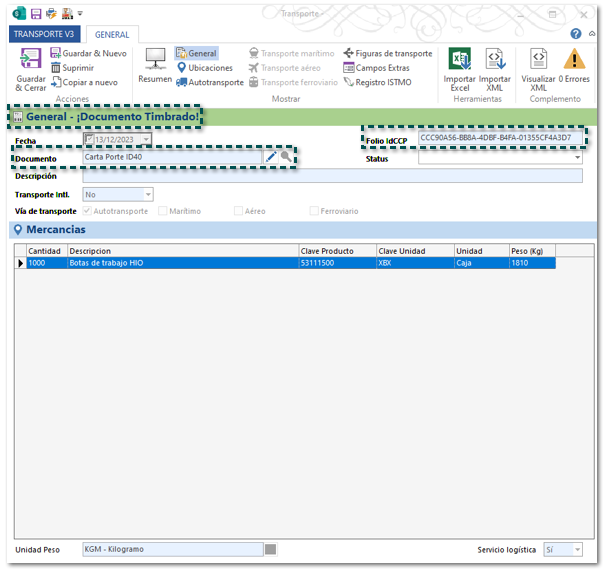
Se timbrará el documento.
 
 
Finalmente, el documento de Transporte fue timbrado y relacionado a un documento de tipo traslado (Carta Porte) que se creó en automático; además se muestra el Folio IdCCP.
 
 
¡Listo!, el documento de transporte fue timbrado y podrás visualizar el XML desde la vista del documento de Carta Porte, así como el PDF.
 
Nota
 
  • Usa el formato Modelo_CFDI_Traslado_CCP30.html cuando utilices las vías de transporte: Autotransporte, Aéreo y Ferroviario.
     
  • Recuerda que los formatos se encuentran en la ruta: C:\Compac\ComercialSP\Formatos; y si lo deseas los puedes configurar a tus tipos de documentos desde la pestaña GENERAL, en la opción Formatos de Impresión.