Microsoft Access®
En este ejemplo agregaremos el campo Comentarios a nivel de movimiento (Comments) en la consulta: vwLBSDocDocumentPrint40-DocumentID, para ello realiza los siguientes pasos.
Recuerda
Realizar un respaldo de tu base de datos antes de realizar cualquier modificación.
|
|
Paso
|
Acción
|
| ||
![]() |
Abre la base de datos de tu empresa creada en Access®, busca la consulta vwLBSDocDocumentPrint40-DocumentID y haz doble clic sobre ella.
|
| ||
![]() |
Captura el ID Documento de uno de los documentos generados en tu empresa y haz clic en Aceptar.
![]() Se mostrará una pestaña con el nombre de la consulta, mostrando los datos del IDDocumento asignado.
![]() |
| ||
|
Haz clic en el botón Ver, que está en la parte superior izquierda.
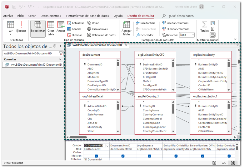
![]() Se mostrará la vista del diseño, en la que se visualizan las tablas que utiliza la consulta: vwLBSDocDocumentPrint40-DocumentID.
![]() Las tablas tienen la siguiente estructura:
![]() |
| ||
![]() |
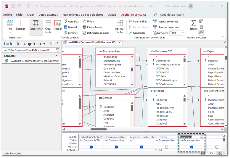
En la tabla docDocumentItem localiza el campo: Comments, y haz doble clic sobre él.
![]() |
| ||
![]() |
Podrás observar que el campo fue agregado en la parte inferior de la ventana al final de las columnas que ya existían.
![]()
|
| ||
![]() |
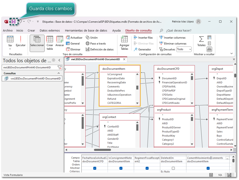
Haz clic en el botón Guardar que se encuentra en la parte superior izquierda.
![]() |
| ||
![]() |
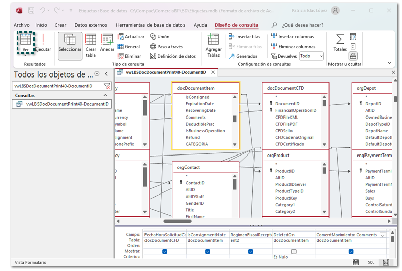
Para ejecutar la vista haz clic en el botón Ver, que se encuentra en la parte izquierda superior.
![]() |
| ||
![]() |
Captura el ID Documento de uno de los documentos generados en tu empresa y haz clic en Aceptar.
![]() Se mostrará una pestaña con el nombre de la consulta, ve hasta el final de las columnas y encontrarás el campo agregado a la consulta.
![]() |
| ||
![]() |
Con este procedimiento ya tienes la columna Comments en la consulta vwLBSDocDocumentPrint40-DocumentID. Por lo cual ya puedes agregarlo como etiqueta en tu formato.
![]()
|
| ||
![]() |
Al ejecutar la Vista Previa del documento.
![]() Se mostrará el valor asignado en los comentarios del cada movimiento.
![]() |
|






















