Microsoft Access®
Realiza los siguientes pasos para crear una consulta.
Recuerda
Realizar un respaldo de tu base de datos antes de realizar cualquier modificación.
|
|
Paso
|
Acción
|
| ||
![]() |
Abre la base de datos de tu empresa en Access®, haz clic en el menú Crear, y posteriormente elige Diseño de consulta.
|
| ||
![]() |
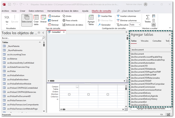
Del lado izquierdo se mostrará la ventana Agregar tablas, haz doble clic sobre las tablas o consultas que quieras agregar a tu nueva consulta.
![]()
|
| ||
|
Para que la consulta funcione es necesario agregar dos tablas docDocument y docDocumentItem. Localiza las tablas y haz doble clic sobre ellas para agregarlas a la consulta.
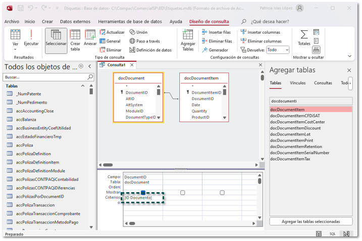
![]() Al agregar las tablas estas pueden contener una relación, esta relación es la que permite mostrar los campos de ambas tablas.
Por omisión docDocument y docDocumentItem tienen una relación.
![]() |
| ||
![]() |
Al crear una consulta para impresión de documentos es necesario agregar la columna DocumentoID de la tabla docDocument. Para agregar las columnas a la consulta solo haz doble clic sobre los campos disponibles de la tabla que requieras.
![]() |
| ||
![]() |
Para que CONTPAQi Comercial Start-Pro reciba el parámetro del documento que mostrará debemos agregar un criterio de búsqueda donde recibirá el id del documento a mostrar. Sobre la columna DocumentoID, agrega en el campo criterio el texto [ID Documento] como se muestra en la imagen.
![]()
|
| ||
![]() |
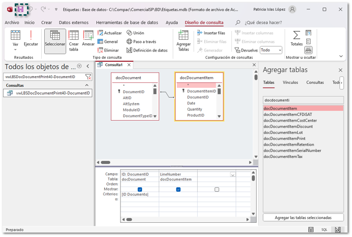
Agrega el alias ID: a la columna DocumentID, antes del nombre de la columna como se muestra en la siguiente imagen ID:DocumentID.
![]() |
| ||
![]() |
Es importante que agregues la columna LineNumber de la tabla docDocumentItem. Localiza dicha columna y haz doble clic para agregarla a la consulta. Deberá mostrarse del siguiente modo.
![]()
|
| ||
![]() |
Una terminada la configuración, haz clic en el botón Guardar.
![]() Se mostrará la siguiente ventana, captura el nombre de la consulta: XXXXXXX-DocumentID
Donde XXXXXXX deberás reemplazarlo por el nombre de tu consulta.
![]()
|
| ||
![]() |
Posteriormente cierra el Access®.
|
|
















