Carta Técnica CONTPAQi® Comercial Start/Pro 9.1.0
×
Menú
Folio D593769 - Ticket 2024042510002541 
 
 
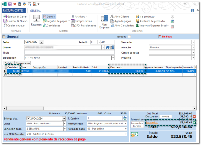
A partir de esta versión, se calcularán de forma correcta los impuestos, cuando el movimiento de la partida contenga descuentos con decimales y la cantidad del producto sea elevada.
 
Anteriormente, se calculaban de forma incorrecta los impuestos, cuando el movimiento de la partida contenía descuentos con decimales y la cantidad del producto era elevada.