Carta Técnica CONTPAQi® Comercial Start/Pro 9.1.0
×
Menú
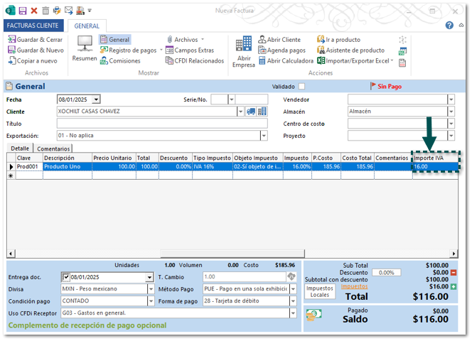
Nueva Columna Importe IVA
 
Se agrega una nueva columna Importe IVA a nivel detalle de documentos la cual puedes habilitar para conocer y editar el importe de IVA de cada movimiento.
 
 
Configuración:
 
Para habilitar la columna y que esta se muestre desde la captura de documentos, realiza lo siguiente:
 
Paso
Acción
 
 
Dentro del sistema, haz clic derecho en el concepto deseado (Eje: Facturas Cliente) y elige Propiedades.
Importante
 
  • Esta columna solo podrá configurarse en los conceptos de Cotización, Pedido, Venta y Facturas Cliente de la sección Ventas.
     
  • Recuerda que esta configuración solo se puede realizar en CONTPAQi® Comercial Pro, por lo que no podrás realizarla si cuentas con una licencia de CONTPAQi® Comercial Start.
     
 
 
En la ventana de Propiedades elige la pestaña Parámetros, identifica la opción Columnas, y haz clic en el icono + para desplegar la información.
 
 
Identifica la columna Importe IVA, asigna el valor = 1, y haz clic en Aceptar.
Nota
 
Por default la columna tiene el valor = 0 que indica que no se visualizará en la captura de movimientos del documento.
 
 
 
Al generar un documento de Facturas Cliente, podrás visualizar la nueva columna, la cual muestra el importe de impuesto de acuerdo al precio y cantidad indicada en el movimiento; recuerda que podrás editar el importe si lo deseas.
Consideración
 
Después de realizar la configuración de la columna al generar el primer documento del concepto correspondiente se mostrará la siguiente ventana que indica que hubo un cambio.