Caso Práctico: Complemento Servicios mediante plataformas Tecnológicas
×
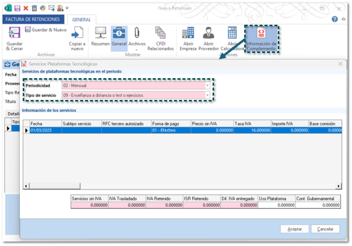
Tipo de Servicio = 09 - Enseñanza a distancia o test o ejercicios
 
Enseguida te mostramos un ejemplo de captura de Factura de Retenciones para un proveedor Extranjero (XEXX010101000) con Tipo de Servicio = 09 - Enseñanza a distancia o test o ejercicios.
 
Consideración
 
Este proceso aplica de igual forma para los tipos de servicio:
 
  • 07 - Descarga o acceso a contenido digital, así como otros contenidos multimedia.
  • 08 - Clubes en línea y páginas de citas.
 
 
Paso
Acción
 
 
Genera un nuevo documento de Factura de Retenciones, elige el Proveedor, el Tipo retención: 26 - Servicios mediante plataformas Tecnológicas; asigna el Periodo Inicial, Periodo final y el Ejercicio.
Recuerda
 
Para el uso de este complemento, el Periodo Inicial y Periodo Final debe ser el mismo, por lo que el sistema no te permitirá elegir meses distintos entre el periodo inicial y final.
 
 
 
Haz clic en el botón Información de complemento, y se mostrará la siguiente ventana; indica la Periodicidad y el Tipo de servicio.
 
 
En la sección Información de los servicios, captura los datos de cada servicio que desees registrar en el documento.
Consideración
 
Para este ejemplo no se debe capturar el Subtipo servicio, ya que el Tipo de servicio asignado es distinto a 01 - Transporte terrestre de pasajeros.
 
 
Puedes capturar el importe de Contribución Gubernamental y elegir la Entidad Federativa, para este ejemplo no asignaremos ningún dato.
Importante
 
  • Considera que estos campos están enlazados en una validación, por lo que, si asignas un valor en cualquiera de ellos, ambos se vuelven obligatorios al realizar el timbrado.
     
  • Sí se captura un importe de Contribución Gubernamental, este debe ser igual o mayor a 1.000000.
 
 
 
En la sección Información de movimientos existen columnas que realizan el cálculo de forma automática:
 
Importe de IVA se calcula multiplicando el valor de las columnas Precio sin IVA * Tasa IVA, por cada servicio.
Importe Comisión se calcula multiplicando el valor de Base comisión por el % comisión, por cada servicio.
Nota
 
Las columnas Tasa IVA (16.000000) y % Comisión (0.1000) muestran valores por omisión, si lo deseas puedes modificarlos; solo considera que la Tasa IVA, debe contener un valor del catálogo c_TasaCuota, y el % Comisión no debe ser menor a 0.100.
 
 
 
En el área de Totales, podrás ver los importes calculados de forma automática:
 
  • Servicios sin IVA = suma total del Precio sin IVA de los servicios registrados.
     
  • IVA Trasladado = suma de la columna Importe IVA - los importes de los servicios que tengan Forma de pago = 09-Otros ingresos por premios, bonificaciones o análogos.
19.20000 + 8.000000 + 48.000000 = 75.20.
 
  • IVA Retenido, el cálculo para este ejemplo es de la siguiente manera:
 
El RFC es diferente de XAXX010101000 el valor de IVA Retenido se obtiene de multiplicar el total de (IVA Trasladado - los importes de IVA de los servicios que tengan Forma de pago = 01-Efectivo) * 100%, siempre y cuando el Tipo de servicio sea 07, 08 o 09.
 
IVA Trasladado = 75.200000
Importes IVA de los servicios con forma de pago: 01-Efectivo: 19.2000000 + 8.00000 = 27.200000
Al sustituir la fórmula: 75.200000 - 27.200000 = 48.00
IVA Retenido = 48.00 * 100% = 48.00
 
  • ISR Retenido, el cálculo para este ejemplo es de la siguiente manera:
     
    El RFC es igual a XEXX010101000 y Tipo de servicio es 07, 08 o 09, no se realizará ningún calculo, ya que el valor siempre será cero (0.000000).
 
  • Dif. IVA entregado, el cálculo para este ejemplo es de la siguiente manera:
     
    Si la nacionalidad es igual a Extranjero no se realizará ningún calculo, ya que el valor siempre será cero (0.000000).
 
  • Los importes de Uso Plataforma y Cont. Gubernamental es la suma total de las columnas Importe Comisión y Contribución gubernamental respectivamente.
 
 
Una vez capturados los movimientos haz clic en Aceptar.
Importante
 
  • Todos los campos de esta ventana pueden ser editados durante su captura, o bien antes de timbrar el documento, aun cuando sean de tipo importe, solo debes considerar que si el importe no aplica para las validaciones del complemento, no podrás timbrar.
     
  • Al abrir el documento y consultar la información del complemento se recalculan en automático los importes de la sección Totales de los campos que fueron editados.
 
 
 
Podrás ver que la información del Detalle de retención y el área de totales, se llena e automático.
 
 
Cálculos del Detalle de Retenciones
 
En el movimiento de IVA se colocará el Tipo de Impuesto = 02 - IVA y el Tipo de pago = 01 - Pago definitivo IVA.
 
  • El cálculo del Importe base de impuesto se obtiene de la siguiente fórmula (IVA Trasladado del complemento - los importes de IVA de los servicios con forma de pago: 01- Efectivo).
Ejemplo:
IVA Trasladado = 75.200000
Importe de IVA con forma de pago 01 = 19.200000 + 8.000000 = 27.20
Al sustituir la fórmula: 75.20 - 27.20 = 48.00.
El Importe base de impuesto de IVA es 48.00
 
  • El Impuesto retenido es igual a valor de IVA Retenido, de los totales del complemento.
Importante
 
Para este ejemplo no se generó el movimiento de IRS, ya ya que en los totales del complemento el valor de ISR Retenido es igual a cero.
 
 
 
Cálculos de los totales generales de la Factura de Retenciones.
 
  • El importe de Total monto de operaciones y Total gravado, es igual al importe de Servicios sin IVA, de los totales del complemento.
 
  • El importe Total Exento siempre será cero (0.00).
  •  Total de retenciones es igual a la suma de los importes de la columna Impuesto retenido, de los movimientos del Detalle de retención.
 
 
Guarda o timbra el documento de Factura de Retenciones.
 
¡Listo!, el documento fue timbrado y podrás visualizar el XML desde la vista, así como el PDF.
Nota
 
  • Para visualizar el PDF debes usar el formato Modelo_CFDI_Retencion_3.html.
     
  • Recuerda que los formatos se encuentran en la ruta: C:\Compac\ComercialSP\Formatos; y si lo deseas los puedes configurar a tus tipos de documentos desde la pestaña GENERAL, en la opción Formatos de Impresión.