Nuevas fórmulas
Beneficio
Podrás aplicar los cambios de la reforma de INFONAVIT para que el sistema calcule la amortización de créditos Infonavit con criterios especificados en la reforma; de este modo, se podrá ajustar la amortización de acuerdo con las percepciones recibidas en el periodo, de tal forma que, el Neto no quede negativo, así como llevar un control de saldos de amortización que no se pudo retener en el periodo.
Este cálculo se realizará de forma mensual, por lo que los saldos no retenidos durante el mes, no serán trasladados al siguiente mes.
Configuración
Se incluyen las fórmulas necesarias para que se calcule correctamente la amorización del crédito INFONAVIT, incluso en periodos de ausencia o incapacidad, considerando los límites legales y conforme al criterio normativo.
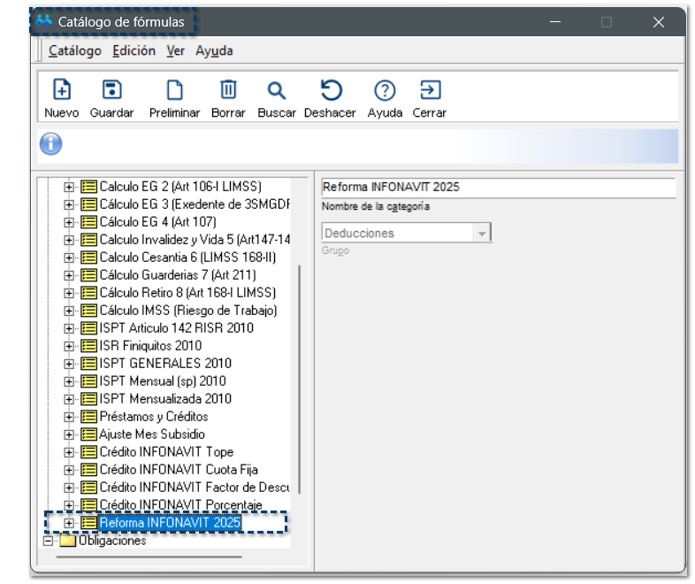
Catálogo de fórmulas.Nuevas fórmulas:Al ingresar al menú Catálogos, y seleccionar el submenú Fórmula, se agrega una nueva categoría Reforma INFONAVIT 2025 para almacenar las nuevas fórmulas.
![]() En esta nueva categoría, se incluyen las siguientes fórmulas:
Grupo: Deducciones
Categoría: Reforma INFONAVIT 2025
Editable: Si
Expresión: 1
Ayuda:
0: Se calcula la amortización de INFONAVIT completa, sin descontar ausencias e incapacidades.
1: Se topa la amortización de INFONAVIT hasta lo que se pueda descontar. (Hasta Neto 0). Criterio INFONAVIT.
Por omisión 0.
![]() Grupo: Deducciones
Categoría: Reforma INFONAVIT 2025
Editable: Si
Expresión: 0
Ayuda:
0= No ajustar saldos pendientes de Infonavit de periodos previos.
1= Sí ajustar. Si hay saldo de amortización Infonavit pendiente de periodos previos en el mes, se ajustará en el periodo actual.
Por default la opción es 0.
![]() Grupo: Deducciones
Categoría: Reforma INFONAVIT 2025
Editable: Si
Expresión: MIN(VInfonavit_CF_TotalAmortizacion , Max(vTotalPercepciones + TotalOtrosPagosDeduccion() - TotalConceptosNoConsiderar() - TotalPorPrelacion(16), 0))
Ayuda:
Determina el importe total del concepto D16. Préstamo infonavit (CF) ajustado para no generar Neto negativo.
![]() Grupo: Deducciones
Categoría: Reforma INFONAVIT 2025
Editable: Si
Expresión: AcumuladoMes[Infonavit CF calculado] - AcumuladoMes[Infonavit CF retención total]
Ayuda:
Determina el importe total del concepto "Adeudo Infonavit CF (Mes)" correspondiente al importe no retenido de Infonavit en periodos anteriores del mes vigente.
![]() Grupo: Deducciones
Categoría: Reforma INFONAVIT 2025
Editable: Si
Expresión: MIN(vInfonavit_CF_AdeudoCalculado , Max(vTotalPercepciones + TotalOtrosPagosDeduccion() - TotalConceptosNoConsiderar() - TotalPorPrelacion(177), 0))
Ayuda:
Determina el importe total del concepto "Adeudo Infonavit CF (Mes)" ajustado para no generar Neto negativo.
![]() Grupo: Deducciones
Categoría: Reforma INFONAVIT 2025
Editable: Si
Expresión: Max(VInfonavit_CF_TotalAmortizacion + vInfonavit_CF_AdeudoCalculado -(IIF(MovtoImporteTotalReportado('D' , 16) = 1 , MovtoImporteTotal('D' , 16), vInfonavit_CF_Ajustado) + IIF(MovtoImporteTotalReportado('D' , 177) = 1 , MovtoImporteTotal('D' , 177), vInfonavit_CF_AdeudoAjustado)), 0)
Ayuda:
Es el importe faltante de retener en los conceptos D16. "Préstamo infonavit (CF)" y "Adeudo Infonavit CF (Mes)" en el periodo.
![]() Grupo: Deducciones
Categoría: Reforma INFONAVIT 2025
Editable: Si
Expresión: vInfonavit_CF_Ajustado
Ayuda:
Calculado para el importe1 del concepto "Adeudo Infonavit CF (Mes)"
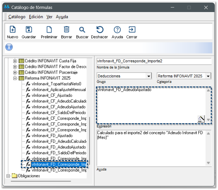
![]() Grupo: Deducciones
Categoría: Reforma INFONAVIT 2025
Editable: Si
Expresión: vInfonavit_CF_AdeudoAjustado
Ayuda:
Calculado para el importe2 del concepto "Adeudo Infonavit CF (Mes)"
![]() Grupo: Deducciones
Categoría: Reforma INFONAVIT 2025
Editable: Si
Expresión: vInfonavit_CF_SaldoDelPeriodo
Ayuda:
Calculado para el importe3 del concepto "Adeudo Infonavit CF (Mes)"
![]() Grupo: Deducciones
Categoría: Reforma INFONAVIT 2025
Editable: Si
Expresión: MIN(VInfonavit_FD_TotalAmortizacion , Max(vTotalPercepciones + TotalOtrosPagosDeduccion() - TotalConceptosNoConsiderar() - TotalPorPrelacion(15), 0))
Ayuda:
Determina el importe total del concepto D15. Préstamo infonavit (FD) ajustado para no generar Neto negativo.
![]() Grupo: Deducciones
Categoría: Reforma INFONAVIT 2025
Editable: Si
Expresión: AcumuladoMes[Infonavit FD calculado] - AcumuladoMes[Infonavit FD retención total]
Ayuda:
Determina el importe total del concepto "Adeudo Infonavit FD (Mes)" correspondiente al importe no retenido de Infonavit en periodos anteriores del mes vigente.
![]() Grupo: Deducciones
Categoría: Reforma INFONAVIT 2025
Editable: Si
Expresión: MIN(vInfonavit_FD_AdeudoCalculado , Max(vTotalPercepciones + TotalOtrosPagosDeduccion() - TotalConceptosNoConsiderar() - TotalPorPrelacion(178), 0))
Ayuda:
Determina el importe total del concepto "Adeudo Infonavit FD (Mes)" ajustado para no generar Neto negativo.
![]() Grupo: Deducciones
Categoría: Reforma INFONAVIT 2025
Editable: Si
Expresión: Max(VInfonavit_FD_TotalAmortizacion + vInfonavit_FD_AdeudoCalculado -(IIF(MovtoImporteTotalReportado('D' , 15) = 1 , MovtoImporteTotal('D' , 15), vInfonavit_FD_Ajustado) + IIF(MovtoImporteTotalReportado('D' , 178) = 1 , MovtoImporteTotal('D' , 178), vInfonavit_FD_AdeudoAjustado)), 0)
Ayuda:
Es el importe faltante de retener en los conceptos D15. "Préstamo infonavit (FD)" y "Adeudo Infonavit FD (Mes)" en el periodo.
![]() Grupo: Deducciones
Categoría: Reforma INFONAVIT 2025
Editable: Si
Expresión: vInfonavit_FD_Ajustado
Ayuda:
Calculado para el importe1 del concepto "Adeudo Infonavit FD (Mes)"
![]() Grupo: Deducciones
Categoría: Reforma INFONAVIT 2025
Editable: Si
Expresión: vInfonavit_FD_AdeudoAjustado
Ayuda:
Calculado para el importe2 del concepto "Adeudo Infonavit FD (Mes)"
![]() Grupo: Deducciones
Categoría: Reforma INFONAVIT 2025
Editable: Si
Expresión: vInfonavit_FD_SaldoDelPeriodo
Ayuda:
Calculado para el importe3 del concepto "Adeudo Infonavit FD (Mes)"
![]() Dentro de la categoría Préstamos y Créditos, se incluye la nueva fórmula:
Grupo: Deducciones
Categoría: Préstamos y Créditos
Editable: Si
Expresión: 1
Ayuda:
1: Aplicar la reforma al artículo 29 de la Ley de INFONAVIT: No descuenta ausencias o incapacidades de los Días infonavit considerados para el cálculo de la amortización del empleado.
0: No aplicar Reforma, es decir, descuenta ausencias o incapacidades de los Días infonavit considerados para el cálculo de la amortización del empleado.
Por omisión 1: Aplica la Reforma.
Reforma al artículo 29 de la Ley de INFONAVIT, publicada en DOF el 21 de febrero de 2025.
![]() Actualización de fórmulas:Además, dentro de las siguientes categorías, se actualizan las siguientes fórmulas:
Grupo: Deducciones
Categoría: Crédito INFONAVIT Cuota Fija
Grupo: Deducciones
Categoría: Crédito INFONAVIT Factor de Descuento
Grupo: Deducciones
Categoría: Crédito INFONAVIT Porcentaje
|
Funciones del Editor de expresiones.Al ingresar al Editor de expresiones, dentro de la pestaña Funciones, se agregan nuevas funciones:
¤ MovtoImporte1Reportado / MovtoImporte2Reportado / MovtoImporte3Reportado / MovtoImporte4Reportado:
Identifican si el movimiento de un concepto en el periodo vigente está reportado o no, permitiendo evaluar el importe total reportado, importe1 reportado, importe2 reportado, importe3 reportado y el importe4 reportado.
¤ MovtoImporteTotal y MovtoImporteTotalReportado:
Obtienen el importe total de un concepto.
¤ TotalOtrosPagosDeduccion:
Obtiene el importe total de los conceptos con clave SAT Otros Pagos que se encuentran dentro de los conceptos Deducción.
¤ TotalConceptosNoConsiderar:
Obtiene el importe total de los conceptos que No deben considerarse dentro del cálculo como parte de los ingresos.
¤ TotalPorPrelacion:
Obtiene la suma del importe total de los conceptos Deducción ordenados por prelación anteriores al concepto recibido por parámetro.
![]() ![]() |
Convertidor de formulario.Al ingresar a las empresas, después de instalar la versión 18.1.3 de CONTPAQi Nóminas®, se mostrará la Bitácora Actualización de Fórmulas, con el desglose de las fórmulas que fueron actualizadas:
![]() El sistema genera un respaldo previo a la actualización del convertidor de formulario:
![]() |























