Redefinir empresa
Desde la pestaña 11. Servicios web de la Redefinición de la empresa, se podrá habilitar el uso del Portal de facturación, con la finalidad de dar acceso a los clientes para generar y consultar facturas, así como definir un periodo de tiempo para generarlas.
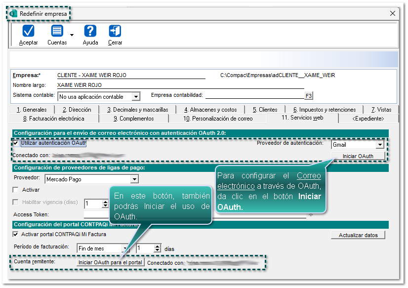
Se adiciona la sección Configuración del portal de facturación que permite Activar o Desactivar el uso de dicho portal, además, podrás configurar el "Periodo" de facturación (Fin de mes), o el "Número de días".
Nota
|

Importante
Para poder hacer uso del Portal de facturación, será necesario contar con un registro activo en el servicio de Buzón, de lo contrario, al tratar de habilitar el uso de dicho portal, aparecerá el mensaje "Para habilitar el uso del portal, es necesario contar con el registro activo en el servicio de buzones.
![]() |
Después de habilitar el Uso del portal CONTPAQi Mi Factura y definido el "Periodo de facturación", captura un Correo electrónico y Contraseña para el envío de documentos y guarda los cambios.

También podrás Utilizar la autenticación OAuth, sólo deberás habilitar dicha opción dentro de la misma ventana y en la sección "Cuenta remitente", se mostrará un botón para poder Iniciar y configurar el OAuth para el portal CONTPAQi Mi Factura, y haz clic en él.

Recuerda
Esta configuración se tendrá que realizar desde el equipo Local o Servidor
|
Consideraciones

Importante
Si se necesita detener el servicio antes mencionado, solo desactiva la opción "Activar el portal de facturación" desde la Redefinición de la empresa para el uso del portal y guarda los cambios.
|


