Permiso para crear/eliminar empresa en la nube, acotado al usuario SUPERVISOR
Al realizar la Conexión en línea con CONTPAQi Colabora®, es importante que el dueño de la información en la nube, sea quien determine la empresa y que las empresas en la nube solamente puedan ser creadas y/o eliminadas por el usuario que tenga la identidad con este permiso.
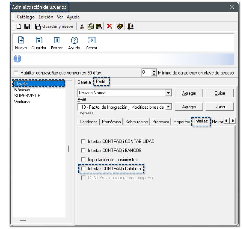
Al ingresar a la Administración de usuarios, desde el menú Archivo, en el submenú Perfiles, dentro de la pestaña Interfaz, se agregan por omisión los siguientes permisos para el que el usuario SUPERVISOR pueda crear y/o eliminar empresas en CONTPAQi Colabora®:
¤ Interfaz CONTPAQ i Colabora
¤ CONTPAQ i Colabora crear empresa

Importante
Únicamente el usuario SUPERVISOR, podrá crear y/o eliminar empresas de CONTPAQi Colabora®.
|
Si lo requieres, podrás habilitar el uso de contraseña para el usuario SUPERVISOR, que cumpla con las políticas establecidas para el uso de contraseñas:

Si tienes más de un usuario dado de alta, podrás otorgar el permiso Interfaz CONTPAQ i Colabora, para que desde las empresas a las que tienen acceso, puedan realizar la Conexión en línea con CONTPAQi Colabora®, sin embargo, estos usuarios no podrán crear y/o eliminar empresas de Colabora.


