Notas de venta
C664098
Beneficio
A partir de ahora, se integra a CONTPAQi Comercial Premium® el módulo de Notas de venta, para agilizar el control del flujo de ventas de tu negocio con el registro de todas y cada una de las ventas que se realizan, así te dará información para tener el control de lo vendido y lo cobrado en efectivo, en tarjeta de crédito o débito.
Ventajas de las Notas de venta
|
Configuración
Dentro del sistema comercial, se agrega el menú Notas de venta:

Se incluyen las siguientes características:
-
Generación de notas de venta.
-
Control de apertura y cierre de cajas.
-
Formas de pago de acuerdo a las necesidades del usuario.
-
Reportes de Notas de venta, Apertura y Cierre de caja.
-
Facturas de Notas de venta y Facturación global de Notas de venta.
-
Vistas para exportar información.
-
Se podrá utilizar productos con criterios de control como: Unidades, Características, Series, Lotes y Pedimentos.
Consideraciones
Antes de empezar con la captura de información de Notas de venta, toma en cuenta las siguientes consideraciones:
|
Se incluye la nueva pestaña "Notas de venta", para capturar Notas de venta, en la cual, tendrá las siguientes opciones:
Catálogo de Cajas
Podrás administrar y crear cajas dentro de una empresa para poder gestionar las ventas realizadas y asegurar el control de tus transacciones.
Al dar clic en la opción Cajas, se mostrará una ventana para que puedas registrarlas, sólo haz clic en el botón "Nuevo". Por omisión, se posicionará en la pestaña General.
![]() Desde la pestaña Reportes, selecciona a través del botón <F3>, el formato que se mostrará para la Apertura de caja, Corte de caja y Nota de venta.
![]()
Permisos del perfil
Desde el perfil del usuario, podrás definir qué perfiles podrán ingresar al catálogo de Cajas, por lo que en la pestaña Catálogos se agrega la opción "Catálogo de Cajas":
|
Catálogo de Formas de pago
En este catálogo, se podrán crear y configurar la Formas de pago que se requieran, en las que se puede recibir el pago de tu cliente.
Al ingresar al catálogo antes mencionado, se mostrará la ventana para que puedas generar una nueva forma de pago y posteriormente elegir la correspondiente:
![]()
Permisos del perfil
Desde el perfil del usuario, podrás definir qué perfiles podrán ingresar al catálogo de Formas de pago, por lo que en la pestaña Catálogos se agrega la opción "Catálogo de Formas de pago":
|
Conceptos: Notas de venta / Devolución sobre Notas de venta
Los conceptos son un tipo de documento del cual se creará a partir de un documento modelo.
Sólo se mostrará el concepto que está generado por omisión en el sistema, para el registro de los documentos de Notas de venta y Devolución sobre notas de venta, es decir; no se permitirá crear nuevos conceptos.
En la opción Conceptos, se mostrarán las opciones Notas de venta, y Devoluciones sobre Notas de venta, las cuales te permitirán configurar el documento según se requiera:
![]()
Al dar clic en cualquiera de las opciones, se abrirá la ventana para configurar los Conceptos de los documentos modelo.
Notas de venta:
|
Folios por caja
En esta opción, podrás visualizar los Folios por caja que se han utilizado, definido o configurado para "Notas de venta" y "Devoluciones sobre Notas de venta", y que serán exclusivos para tus conceptos que estés registrando.
Tendrás la posibilidad de especificar la "Serie" y "Folio" capturando los datos y posteriormente presionando la tecla <Tab> para guardar la información.
![]() Permisos del perfil
Desde el perfil del usuario, podrás definir qué perfiles podrán ingresar al catálogo de Folios por caja, por lo que en la pestaña Catálogos se agrega la opción "Catálogo de Cajas":
|
Apertura de caja
La Apertura de caja, te servirá para poder empezar a capturar "Notas de venta".
Para poder abrir una caja, asegúrate de previamente haber asignado una Caja (Apertura de caja) que esté abierta para comenzar a capturar los movimientos de Notas de venta, para esto, elige la opción "Notas de venta".
En caso de existir una apertura de caja o tener una caja abierta, te mostrará la siguiente ventana:
![]()
Al generar la apertura de caja se abrirá automáticamente una ventana para poder ejecutar el Reporte de apertura de caja.
|
Notas de venta
Para poder realizar una Nota de venta, ten en cuenta lo siguiente:
Al tener una apertura abierta, y se dé clic en el botón Notas de venta, se mostrará la siguiente ventana para empezar a capturar dichas notas.
En la parte superior de la ventana, se podrá visualizar el cliente seleccionado y el movimiento (producto) agregado a la nota de venta:
![]()
Desde la ventana de Notas de venta, podrás realizar las siguientes acciones haciendo clic en el botón Opciones o presionando la tecla <F1>:
Al pagar una Nota de venta, se imprimirá la nota actual:
| ||||||||||||||||||||||||
|
F12
|
El botón F12 te servirá para generar una nueva nota de venta.
|
Nota
Para capturar de manera más ágil las Notas de venta, captura y configura por lo menos el Producto y su Precio.
|
Genera el pago correspondiente a la "Nota de venta", y haz clic en el botón Pagar y salir <F8>:
Después de realizar el pago (ingreso) de la nota de venta, se mostrará una ventana para poder ejecutar el Reporte de Nota de venta.
Consideraciones
-
La Serie y Folio de estos documentos se tomarán de la Apertura de caja.
-
Al guardar el documento y terminar de registrar y cerrar la nota de venta, se mostrará la ventana para poder realizar el Pago de la nota de venta en caso de que el documento tenga saldo. Una vez terminado de capturar los pagos presiona Pagar y salir <F8>.
Consideración
|
3. Al salir de la captura de documentos, en caso de que el usuario tenga permisos de acceso en la opción: "Corte de caja" aparecerá un mensaje indicando si se desea o no realizar el corte de caja.
4. En caso de que algún producto tenga descuento, se mostrará sólo el "importe total" con el descuento aplicado. Lo anterior, lo podrás corroborar a través del botón Opciones <F1> de la ventana Notas de venta, haciendo clic en el submenú Detalle del movimiento:
5. Cuando el producto tenga varios impuestos configurados, se mostrará sólo el "importe total" con dichos impuestos. Lo anterior, lo podrás corroborar a través del botón Opciones <F1> de la ventana Notas de venta, y haciendo clic en el submenú Detalle del movimiento:
6. Se podrán agregar productos con criterios de control como: Características, Series y Lotes.
Permisos del perfil
Desde el perfil del usuario, podrás definir qué perfiles podrán ingresar a la captura de Notas de venta, por lo que en la pestaña Punto de Venta se agrega la opción "Nota de Venta":
Para conocer el proceso de cómo generar una Nota de venta, consulta el tema aquí.
Devoluciones sobre notas de venta
Las devoluciones sobre notas de venta, te permitirán devolver productos que previamente fueron vendidos a través de las Notas de venta.
Para poder realizar una Devolución de Nota de venta, ten en cuenta lo siguiente:
![]()
Una vez seleccionada la nota de venta, se mostrará una ventana para elegir los movimientos a devolver, y elígelos:
|
|
Tecla
|
Descripción
| ||
|
ESC
|
Al utilizar la tecla ESC, podrás salir de la captura de notas de venta de la ventana de Captura de Notas de venta, y cerrar la caja abierta.
| ||
|
F1
|
Esta opción se podrán seleccionar las siguientes opciones.
![]() | ||
|
F3
|
Al ser una Devolución sobre Nota de venta, este botón estará deshabilitado.
| ||
|
F4
|
En la Devolución sobre Notas de venta, este botón no tendrá funcionamiento., ya que anteriormente, se seleccionó al cliente en la Nota de venta.
| ||
|
F8
|
Este botón estará habilitado cuando se haya incluido por lo menos una nota de venta o movimiento y necesites pagarla.
Captura el monto en la columna Importe.
|
Consideración
En caso de que el importe sea menor al del pago Total, no se permitirá realizar el pago.
|
Al pagar una Devolución sobre Nota de venta, se imprimirá la devolución actual:
Posteriormente, se mostrará automáticamente la ventana para seleccionar el documento a devolver:

F12
El botón F12 te servirá para generar una nueva devolución.
INS
Tendrás la posibilidad de añadir más movimientos a la devolución.
Consideraciones
-
Para las Notas de venta, se requiere que exista una apertura de caja, en caso contrario se deberá abrir una apertura.
-
Los importes de las Devoluciones sobre Notas de venta, se mostrarán desde la Vista de administración de Aperturas, ingresando a la apertura correspondiente y visualizando el importe en el renglón "Devoluciones":

-
Se podrán devolver productos de diferentes aperturas.
Permisos del perfil
Desde el perfil del usuario, podrás definir qué perfiles podrán Devolver las Notas de venta, por lo que el permiso que tendrá dicho proceso será la opción "Nota de Venta" que se encuentra en la pestaña Punto de Venta.
Para conocer el proceso de cómo generar una Devolución sobre nota de venta, consulta aquí el tema.
Corte de caja
El corte de caja implica cerrar la caja para finalizar la captura de notas de venta. Además, reiniciará los importes de la caja, de tal forma que se inicia el registro de notas de venta a partir de una Apertura.
La frecuencia del corte de caja estará establecida por la operación particular de cada empresa, de tal forma que podrá realizarse diariamente, por semana o según se requiera.
Para poder realizar un Corte de caja, ten en cuenta lo siguiente:
Al ingresar a esta opción, se mostrará la siguiente ventana para poder seleccionar la Apertura correspondiente.
Elige una haciendo doble clic o presionando la tecla <Enter>:
|
Nota
![]()
|
Una vez seleccionada, aparecerá la ventana con los importes iniciales de la caja con "Forma de pago", "Importes de ventas y devoluciones", y haz clic en el botón Cerrar Apertura <F8>.

Ventanas:
-
Ventas <F3>:

-
Formas de pago <F4>:

-
Documentos <F7>:

Al dar clic en el botón Cerrar Apertura <F8>, aparecerá una ventana de "Confirmación" para realizar el corte de caja, y haz clic en el botón Sí.
Nota
Se recomienda realizar el Corte de caja al finalizar el día, para obtener el resumen de ventas.
|
Posteriormente, se abrirá una ventana para poder ejecutar el Reporte del cerrado de caja.
Importante
|
Consideraciones
Se podrá realizar el cierre de caja desde diferentes opciones:
-
En la ventana de Administración de aperturas: Se deberá indicar la apertura que desea realizar el cierre.
-
Desde la ventana de Notas de venta: Una vez finalizada la captura de Notas de venta, en caso de tener permiso para realizar el Corte de caja, se permitirá realizar el cierre desde esta ventana.
Nota
Se validará si la Apertura de caja seleccionada esté actualmente abierta, o que no esté en uso.
|
Permisos del perfil
Desde el perfil del usuario, podrás definir qué perfiles podrán realizar el Corte de caja, por lo que en la pestaña Punto de Venta se agrega la opción "Corte de Caja":
Vista de documentos
Desde esta opción, podrás visualizar las Notas de venta que han sido registradas y creadas por año / mes, así como poder consultarlas en Modo Consulta, seleccionándola y haciendo clic en el botón "Consultar documento <Enter>":
![]()
Al consultar un documento, se visualizará de la siguiente manera:
|
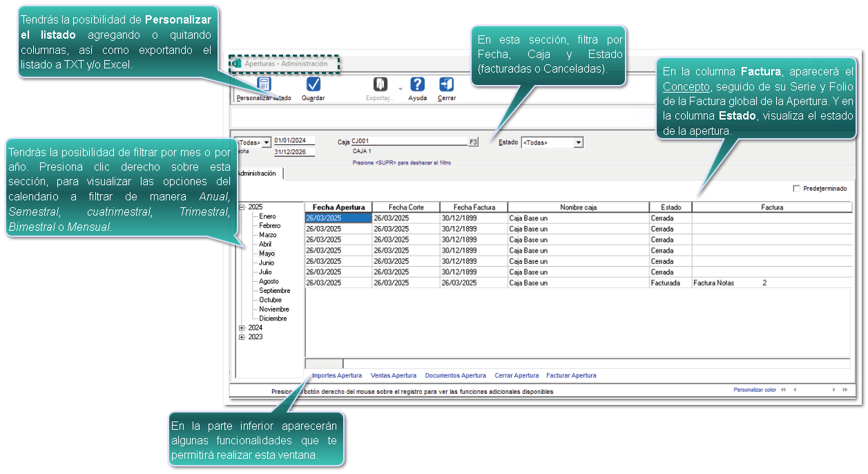
Vista de Administración de Aperturas
Desde esta vista, tendrás la posibilidad de visualizar las Aperturas de caja que han sido registradas, cuáles están abiertas, cerradas o facturadas, entre otros datos, las cuales fueron creadas por año / mes, así como poder mostrar la Factura Global de la Apertura en Modo Consulta, seleccionándola y haciendo clic en el botón "Consultar factura <Enter>":
![]() Funcionalidades de la ventana:
En la parte inferior se mostrarán las siguientes opciones:
Permisos del perfil
Desde el perfil del usuario, podrás definir qué perfiles podrán ingresar a la Vista de administración de Aperturas, por lo que dicha vista, utilizará el permiso "Vista de Aperturas" que se encuentra en la pestaña Punto de Venta:
|
Para poder realizar la Facturación Global de notas de venta y/o Facturación de notas de venta, antes de realizar cualquier proceso, ten en cuenta lo siguiente:
-
Facturación de nota de venta: Tendrás la posibilidad de cambiar el cliente en la nota de venta y editar los datos antes de timbrar.
-
Facturación global: Podrás generar la Facturación global de notas de venta.
Facturación Global de notas de venta
Una vez que se han registrado las notas de venta del día y después de haber realizado el corte de caja es recomendable realizar la Facturación Global de Notas de venta para la afectación del IVA correspondiente, ya que este proceso:
Antes de realizar la Facturación Global de Notas de venta, deberás tener configurado tú concepto, para esto, consulta la información aquí.
Al ingresar, se deberá seleccionar el concepto de Facturación global configurado en tu empresa:
![]()
Después de seleccionar el concepto, podrás visualizar y seleccionar las aperturas a facturar para poder generar la facturación global. Selecciona las aperturas para incluirlas en la Facturación global.
|
Nota
Podrás seleccionar más de una caja a la vez sí así lo requieres:
![]() |
Una vez elegidas, se creará el documento de factura global con todas las notas de venta de las aperturas seleccionadas, por lo que se abrirá de forma automática el documento para que se capture la información adicional necesaria para su timbrado.
Nota
Este proceso no cambiará, es decir; será igual a como se realiza actualmente la facturación global de notas de venta a partir de pedidos y/o remisiones, solo que ahora, en vez de seleccionar documentos de forma individual, se deberán seleccionarán aperturas, y el proceso generará facturas con los documentos contenidos en dichas aperturas.
|
Estos documentos se mostrarán desde la vista de los documentos de los conceptos configurados como Facturación global de Notas de venta.
Consideraciones:
-
Las aperturas facturadas ya no se mostrarán nuevamente en este proceso para evitar que se puedan volver a timbrar.
-
En caso de borrar o cancelar una factura global, las aperturas se liberarán para que puedan facturarse nuevamente.
-
No se incluirán las notas de venta que ya han sido facturadas anteriormente ni los importes de los movimientos cancelados y/o devueltos.
-
En caso de que la Nota de venta es incluida en una Factura global de Notas de venta, ésta, ya no se podrá facturar de manera individual.Permisos del perfilDesde el perfil del usuario, podrás definir qué perfiles podrán realizar la Facturación global de notas de venta, por lo que en la pestaña Punto de Venta se agrega la opción "Facturación Global de Aperturas":
Facturación de notas de venta
En esta ventana, podrás facturar una nota de venta a tú cliente (de manera individual). Al ingresar se mostrará la siguiente ventana para elegir el documento a devolver:
|
Recuerda
Sólo se mostrarán las Notas de venta que no está incluidas en una facturación global.
|
Una vez elegidos los movimientos, aparecerá la siguiente ventana para seleccionar un concepto:
Por último, se generará el documento con el número de Nota de venta relacionado, por lo que tendrás la posibilidad de timbrarlo.
La factura se generará al mismo cliente de la Nota de venta, en caso de que se deseé asignar un cliente distinto, se podrá cambiar desde la misma ventana, capturando el RFC y Razón social del cliente al que se le emite la factura desde la pestaña 2. Generales.
Recuerda
También podrás cambiar el cliente desde la ventana de Notas de venta a través del botón Cliente <F4> indicando el correspondiente al cual le venderás los productos.
![]() |
Consideraciones:
Cuando se elija una nota de venta para convertirla a factura se deberá considerar lo siguiente:
-
La nota de venta no debe estar incluida en una factura global.
-
La nota de venta no debe estar cancelada.
-
La nota de venta debe estar pagada.
-
La nota de venta no debe estar facturada.
Permisos del perfil
Desde el perfil del usuario, podrás definir qué perfiles podrán realizar la Facturación de notas de venta, por lo que en la pestaña Punto de Venta se agrega la opción "Facturación de Notas de Venta":
Consideraciones generales:










































































